《深入剖析Tomcat》第五章 - 如何实现套娃🪆
同事近期安利的一本葵花宝典,尝试阅读几章后,确实寻得一些避免面条式代码的良药。
为什么要写这篇博客?最近在读另外一本书:《置身事内》,浅浅读过收获不大,但神奇的是在豆瓣编写书评的过程中,不断翻阅与总结催化了新的收获。所以尝试编写《深入剖析Tomcat》的读书小记,通过输出的方式加深理解。
源码指南
这本书籍年代久远(2004),书籍附带源码为 jdk1.4 版本…
强烈推荐以下宝藏仓库(支持 jdk8):https://github.com/tengfeipu/How-Tomcat-Works
读书小记
本篇主要分享“第五章 servlet 容器”的读书小记~
org.apache.catalina.Container
Tomcat 中的四种容器(p.s. 接口可以 extend),本章介绍如何只使用 1 个 Wrapper 实例,或 1 个 Context 实例(带多个 Wrapper 实例)的应用。
- Engine:表示整个 Catalina servlet 引擎
- Host:虚拟主机(一个或多个 Context 容器)
- Context:一个 Web 应用程序,一个 Context 可以有多个 wrapper
- Wrapper:表示一个独立的 servlet
注意一开始可能毫无头绪,但耐心完整阅读章节后会豁然开朗,理解为什么将亲切的将“容器”比喻为套娃 XD

org.apache.catalina.Wrapper
首先以最底层的 Wrapper 容器为例(通常与 servlet 容器一一对应)
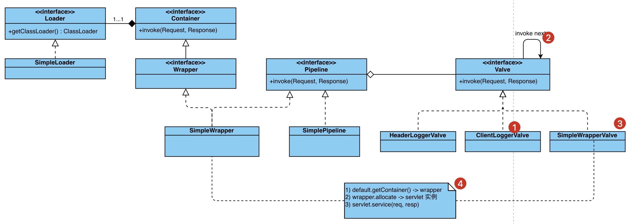
1)类图结构
类图如下,从左往右:
Loader负责 servlet 实例的加载(输入类名,输出实例)Wraper容器包含一个Pipeline用于Valve的调度执行Valve负责一个具体待执行的任务,同时它实现了Contained接口,支持获取对应的容器(包含 valve)

2)时序调用
顺便结合上一章 HttpConnector 的讲解,为了处理一笔 http 调用,各个组件的交互如下:

值得一提 PipelineValveContext#invokeNext 的实现非常有趣,配合 XxxValve 递归调用,依次执行自定义与默认的 Valve

递归执行效果如下,例如 ClientIPLoggerValve 在 invokeNext 之前与之后,都可以执行自定义操作。 🤔 有没有觉得这个调用似曾相识?

不禁让人想起 python Django 框架的 middleware 实现,有种异曲同工的感觉。

但 Django 的实现可是更加“简单”一些 :)
# 定义 middleware
MIDDLEWARE = [
'django.middleware.security.SecurityMiddleware',
'django.contrib.sessions.middleware.SessionMiddleware',
'django.middleware.common.CommonMiddleware',
'django.middleware.csrf.CsrfViewMiddleware',
'django.contrib.auth.middleware.AuthenticationMiddleware',
'django.contrib.messages.middleware.MessageMiddleware',
'django.middleware.clickjacking.XFrameOptionsMiddleware',
]
class SessionMiddleware(MiddlewareMixin):
def process_request(self, request):
...
def process_response(self, request, response):
...
# 框架加载 middleware
self._view_middleware = []
self._template_response_middleware = []
self._exception_middleware = []
if hasattr(mw_instance, "process_view"):
self._view_middleware.insert(
0,
self.adapt_method_mode(is_async, mw_instance.process_view),
)
if hasattr(mw_instance, "process_template_response"):
self._template_response_middleware.append(
self.adapt_method_mode(
is_async, mw_instance.process_template_response
),
)
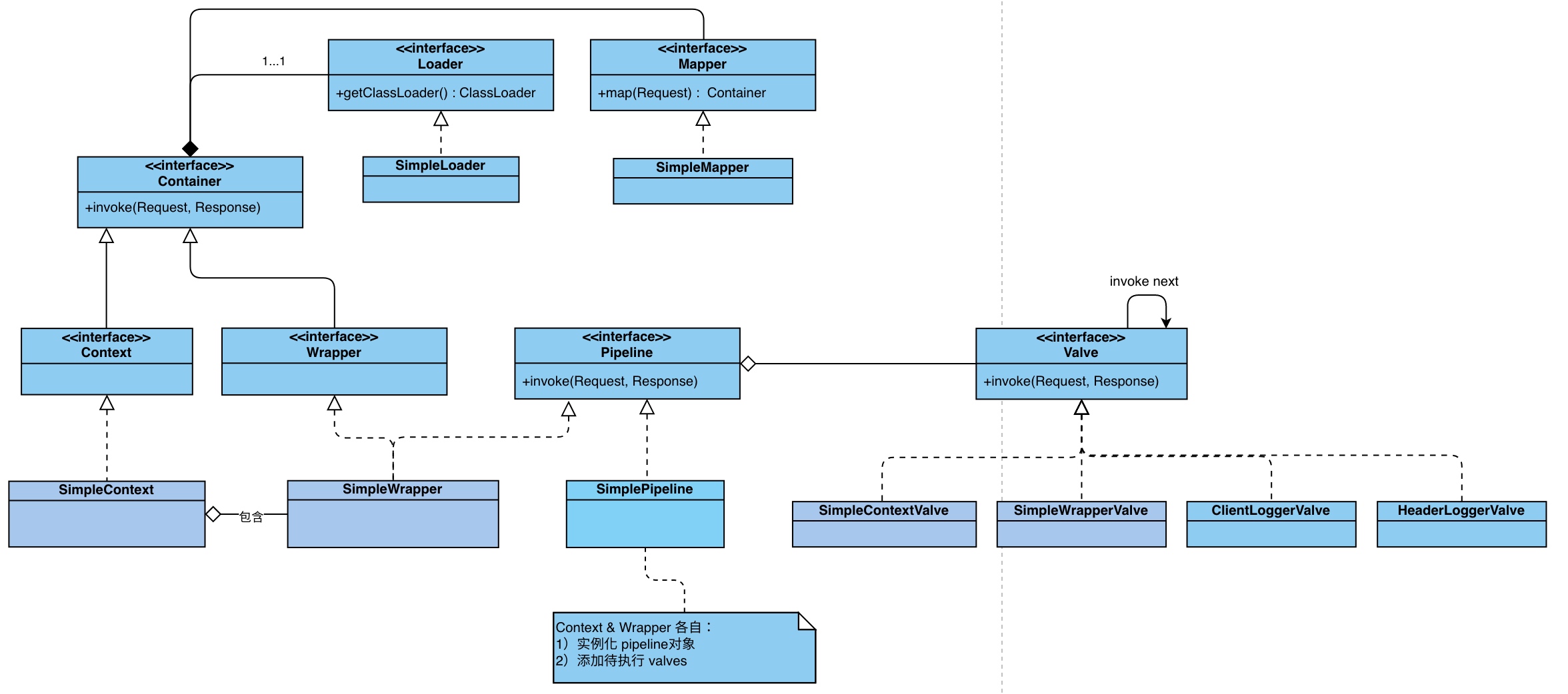
org.apache.catalina.Context
类图结构
一个 Context 包含多个 Wrapper 容器

时序调用
建议理清类图后阅读源码,debug 一笔 http 请求的交互,盗一张较清晰的图:

总结
阅读本章后,感悟 tomcat 的核心在于各个「容器」并非独立的存在,而如名字一般,好比“套娃”各司其职。
最终通过分层,实现各司其职+单向依赖,降低了整体应用的复杂度。