Homelab hacking: Grafana on an LED matrix display
周末翻看 GrafanaCON 2023 的视频消磨时间,偶遇一个有趣的“节目”:《Homelab hacking: Grafana on an LED matrix display》(将智能家居的 Grafana metric 数据展示到 32x8 的 LED 矩阵显示屏上)。
这种事只是想想就很兴奋!趁着周末实践玩一下~

TOC
硬件准备
- [必选] ESP32 开发板一枚,本文使用
Espressif ESP32-C3-DevKitM-1 - [必须] 32x8 LED 面板(WS2812B)
- [必选] 杜邦线(公对母),用于连接开发板排针和 LED 面板
- [可选] 天线
- [可选] 开发板盒子
开发板非常小巧,像一件精美的艺术品,竟然是上海一家公司研发的(乐鑫科技)
软件入门
直接使用 vscode PlatformIO 插件进行开发。
推荐食用下面的 hello world 视频快速入门:
实现原理
项目地址:https://github.com/grafana/esp32-metrics-matrix
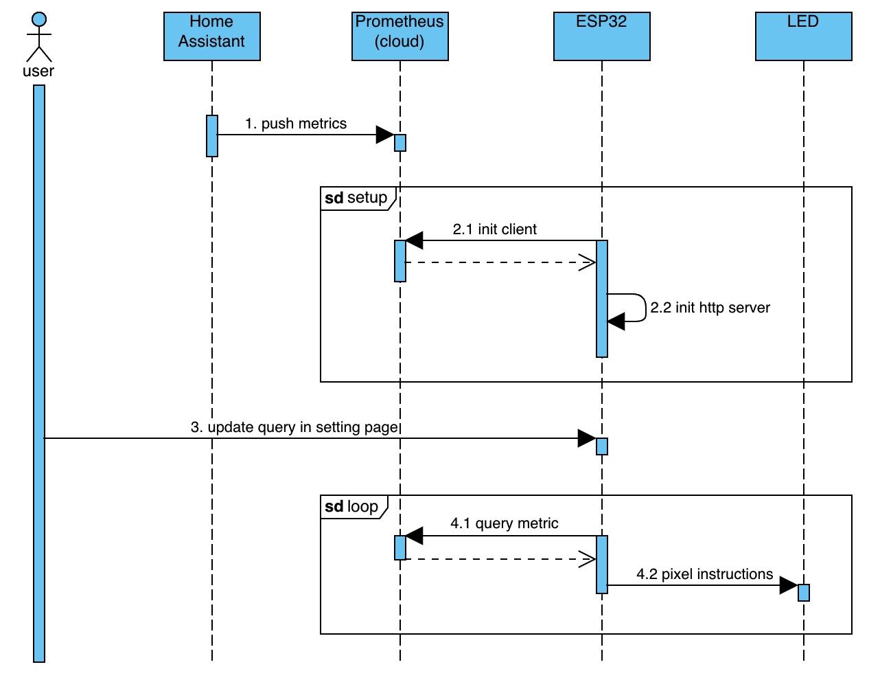
将代码 flash 至 ESP32 硬件后,整体时序交互如下:

第一步:metric 指标准备
将智能家居的温度/湿度等指标,用 Grafana agent 上传至 Grafana Cloud,供后续每分钟抓取展示。
参考之前的分享:《如何构建家庭监控大盘》
第二步:单片机初始化
Arduino(硬件开发框架)提供了两个 spi 供实现:
setup在硬件 boot 时执行一次loop顾名思义循环执行
这一步 setup 除了初始化 PromClient,还创建了一个 http server。
第三步:用户更新配置
接上一步 http server,作者用 gpt 编写了一个前端页面,方便用户动态控制部分配置:

第四步:指标查询&展示
每分钟抓取最新的 metric 指标,并在 led 面板上展示:

整体链路:小米温度计 -> Home Assistant -> Grafana Agent -> Grafana Cloud -> ESP32 -> LED

总结
第一次接触 ESP32 硬件,玩的也很过瘾。
特别是设备通电的一瞬间,看见屏幕跳出的网络通知,突然有种奇妙的感觉:仿佛家庭中多了一个亲切的新成员 :)
期望未来有时间继续折腾,给大家分享更多有趣的实践~
最终效果
书房一开门,一股粉红的迷人气息扑面而来,太酷啦!

